Academic(VET/HE) Classing
The eBECAS/EDMISS Classing module assists with the allocation of students into classes and the management of college timetabling. VET and Higher Education enrolments that are based on subjects studied for a period during the enrolment.
Module / Units / Subjects
The units of these courses need to be added as Subjects in eBECAS/EDMISS. To do this, please go to Main – Utilities – Subjects

Each unit must be defined with the total number of hours involved and the length in weeks that the unit will be taught.

VET/HE Assessment / Competencies
You also have the option to additionally define and store the assessment items for the unit. In the below example, these are the competencies for the unit.
To add and store an assessment item that is a competency type, you need add this type. Please go to Main – Utility – Setup Configuration, Academic – Assessment Types.

Now if you return to the module details window you will be able to enter the assessment items (competencies) for the module / unit.
VET/HE Program/Courses
To specify a course go to Utilities – Courses. You can search courses and add a new course.

You can specify the course code, faculty, course name & display name, number of hours per week (if not specifying module hours), course length, cost, CRICOS code and CRICOS name.
VET/HE Course Pricing

Course Pricing or billing rate can be setup as:
Course Cost the course is charged at a rate for the course delivery
Course Module Rate the course is charged by module – each module is charged and invoiced with the total the sum of the studied module rates. Often used for Government funded courses.
Weekly Rate the course is charged by week – so the specified number of weeks is multiplied at this rate
PriceBook a price book can be specified for countries or region with a stepped weekly rate usually the longer the course the cheaper the rate. The pricebook is a matrix lookup for a particular course length in a pricebook the 20 week rate may be $280 per week so total is $5,600 whereas the 10 week rate may be $300 so total would be $3,000 The price books tab is used for weekly course rates with different break points for different countries.

VET/HE Course Units/Modules
You may also need to define modules that are studied in VET courses. The modules tab in the course details enables you to add/define the CORE modules and optional elective modules (units) for the students that are studying that course.
Once you have defined these modules, when a new student enrolment is added for that course, the student will have those modules (units) listed as waiting for the student to study. We suggest that electives are added to the enrolment details following an interview with the student.
When a student enrols in an VET course, the course modules that have been defined will be imported for the student enrolment. The simplest way to display the modules that the student is studying and has studied is via the Results tab in the Enrolment Details window. H
While we can display the classes under the Classes tab, the class details window provides more details such as room, day / date / times & period.
Academic Classing Setup
Once the modules (units) that need to be studied have been specified and students are enrolled, you will need to schedule classes. To allocate academic classes please go to Main – Classes – Academic Classes.

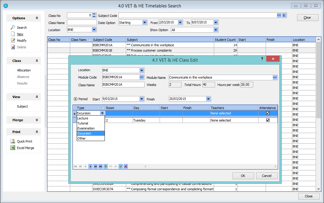
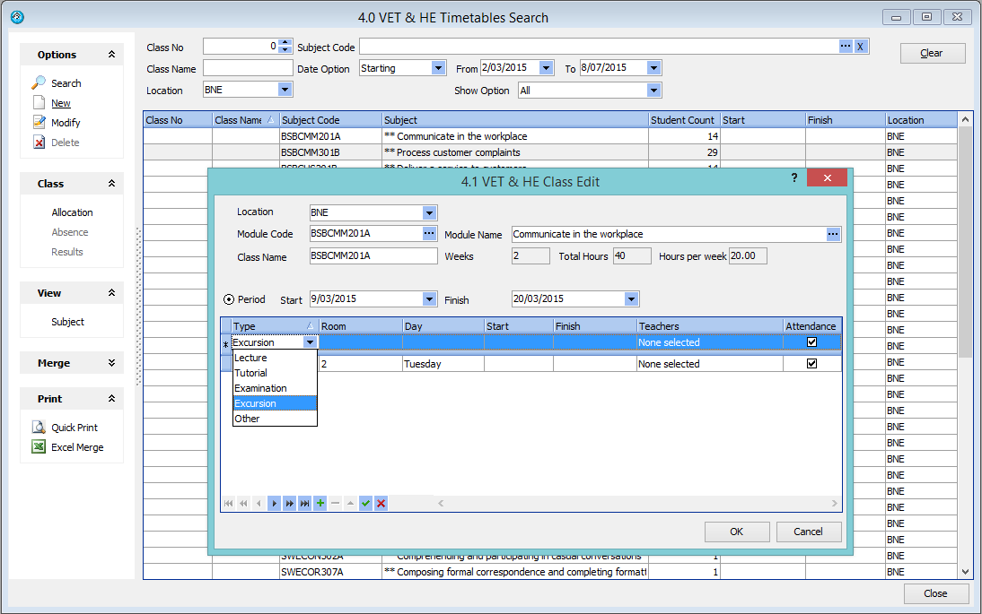
Class Details
A class is a module/unit studied for a period of time. You are able to specify what day/s and what time the class is scheduled and any other events the student should attend for that class such as lectures, tutorials, examinations or excursions.

Class Allocation
Below is a screenshot of Screen 4.0 the Academic Timetables Search, which displays all classes and the number of students in each class.

Students can be assigned/added to a class by pressing the Allocation option, on the left hand panel, while highlighting the class. The students already assigned to the class will be displayed; you can also export this list of students to Ms Excel.
To add additional students to the class, press the new button and a search screen will be displayed that lists the students who have not studied this module (unit) and are scheduled to study this module. Details about the students listed in the search can be displayed and sorted so that you can select the most appropriate students for allocation.
When allocating students to a class, subject requirements are applied during the student search. Students will only appear in the search results if all required subjects are marked as Completed, Credit Transfer, or Recognised Prior Learning (RPL). If subject requirements are not met, the student will not be available for class allocation.
To configure subject requirements, refer to the following articles: Subject Requirements and Program Subject Requirements.
Class Absence Entry
You are able to enter absences by class from the Academic Timetable Search screen 4.0.
Class Result Entry
You can enter results and print by class from the Academic Timetable search screen 4.0.