September 2024 Updates (Classic)
Welcome to the September 2024 updates!
This month, we introduced new features to improve enrolment change traceability, enhanced course intake management, and added new options for our Canvas integration.
Discover the September 2024 updates for eBECAS/EDMISS Next Generation by visiting this article.
New Fields on Enrolments to Track Changes to the ‘Arrived’ Flag
NEW VERSION 12.2.2.0
Two new fields have been added to Enrolments: Marked Arrived User and Marked Arrived Date, which display the user who last marked the student as arrived and the corresponding timestamp.
These fields track only the latest change when an enrolment is marked as arrived. If the status changes to back to Not Arrived, these fields will be cleared. To view the history of changes to the Arrived status, refer to the Enrolment logs (see section below).
These fields are displayed on:
Other section of 1.3 Enrolment Details
1.4 Enrolments Search
12.014 Enrolment Reports with Detail Report Type

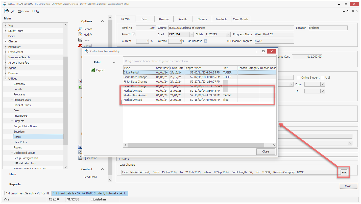
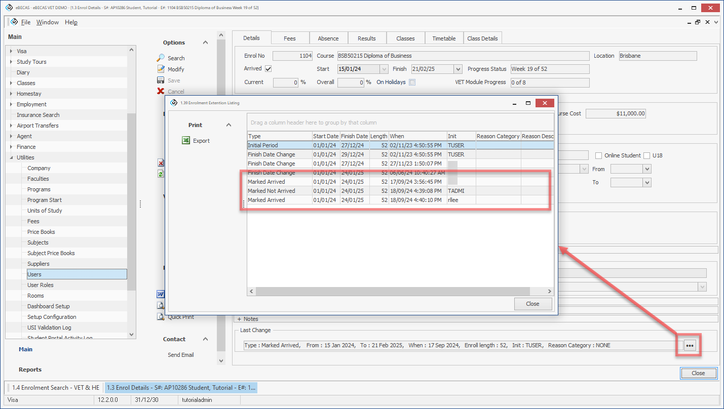
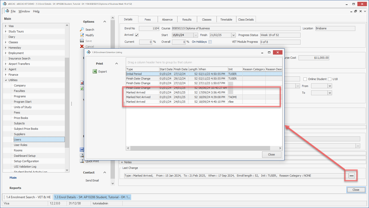
New Logs Added to Enrolments to Track All Changes to the Arrived Flag
NEW VERSION 12.2.2.0
All changes to the Arrived flag on the enrolments are now recoded and available on the Enrolment logs (1.39 Enrolment Extension Listing).

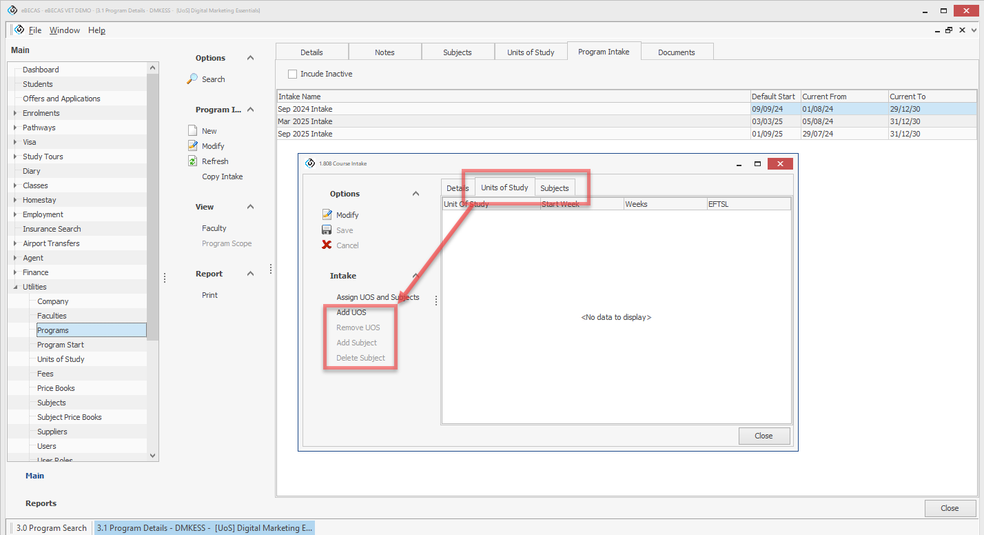
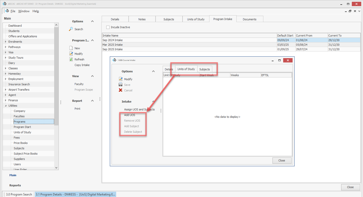
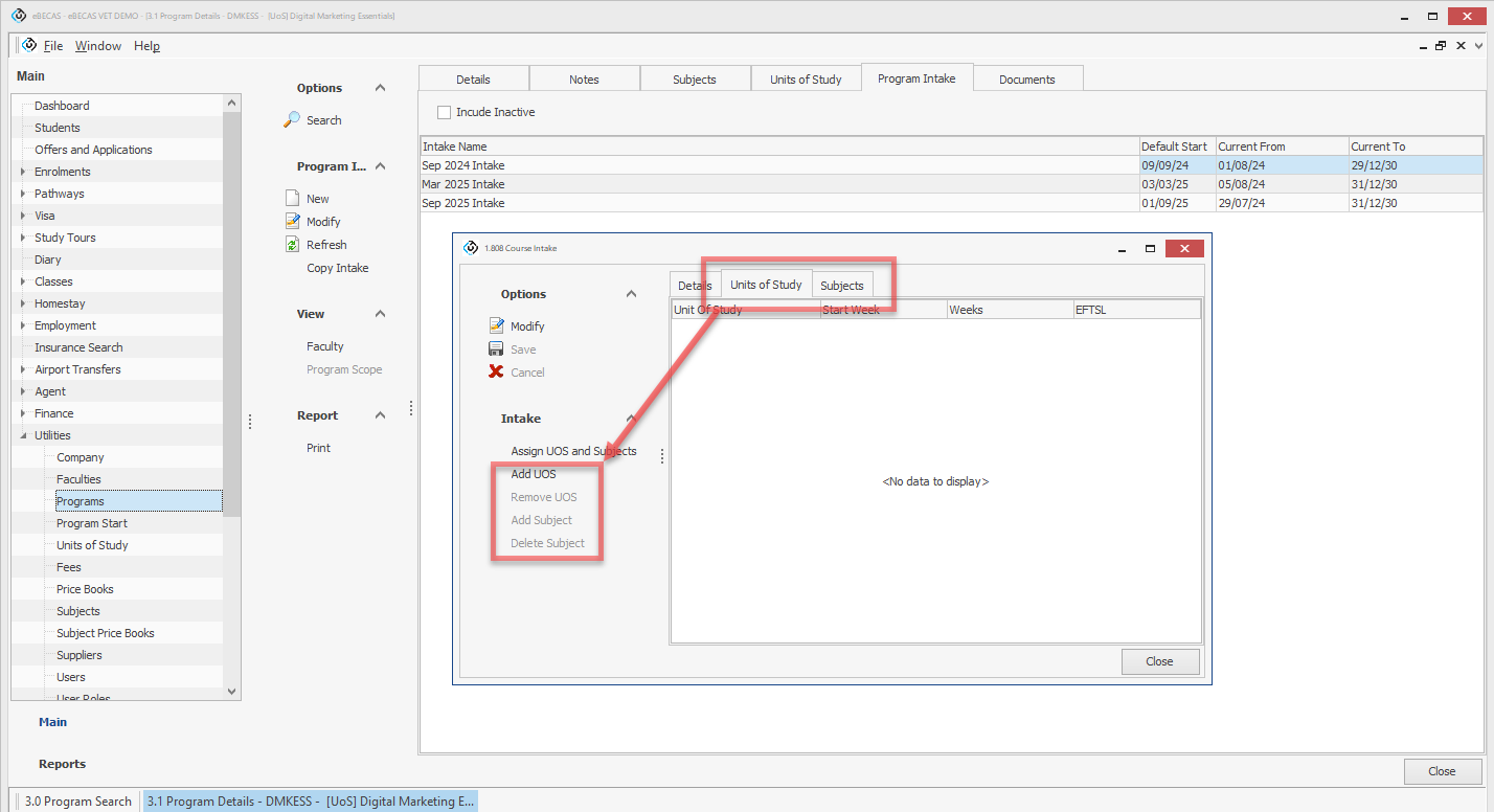
New Add and Remove Options Added to Units of Study and Subjects Course Intakes
NEW VERSION 12.1.2.1
In 3.1 Program Details, when creating a Program Intake for a Units of Study type course, new options have been added to the Units of Study and Subjects tabs of 1.808 Course Intake to directly add available Units of Study and Subjects from the target Program Intake.
The new options are:
Units of Study tab: Add UOS and Remove UOS
Subjects tab: Add Subject and Delete Subject

Canvas Start Date and End Date Added on 4.0 VET & HE Timetables Search
NEW VERSION 12.1.2.1 CANVAS INTEGRATION
The Canvas Start Date and Canvas End Date fields have been added to the data grid for use in the 4.0 VET & HE Timetables Search.
