Send SMS
Overview
Mobile Short Messages (SMS) are an effective method to communicate. You can use SMS messaging to send text messages to individual or selected groups of Students and Student enrolments, Homestay Providers and Survey in bulk.
Supported SMS Providers
eBECAS/EDMISS integrates with the following SMS providers:
Clickatell - https://www.clickatell.com/
WholesaleSMS (Australian based) - https://www.wholesalesms.com.au/
DirectSMS (Australian based) - https://www.directsms.com.au/
Requirements
To utilize this functionality effectively, the following requirements must be met:
Have an account with a SMS Provider that we integrate with. (see the Supported SMS Providers section)
You need to keep credit on your account with the SMS Provider.
Users must have the necessary permissions to access and use the SMS feature.
(Optional but recommended) Create templates for SMS messages to streamline communication.
Once you've selected the provider, please inform the EquatorIT team for configuring API details.
Set up an SMS Provider
As you will be sending the SMS through that provider, they will charge you for the messages sent so you will need to have credit available.
eBECAS/EDMISSdo not charge anything to send SMS messages.
Once you have your account with the provider of your preference ready, you need to set up the provider details in eBECAS/EDMISS. To do so:
Go to Utilities > Setup Configuration > SMS Templates > Configuration.
Enter the credential and Sender ID from the provider.
Click Send Test SMS to test and check the entered details are correct.
Click Save to finish setting.

SMS Templates
You can create templates that embed personalised SMS Messages.
Go to Utilities > Setup Configuration > SMS Templates > your desired object.
Click on New.
Enter the details for the new SMS template.
Enter the body message for the new SMS template.
Tip
You can use Bookmarks that are placeholders will be replaced with data during merging to insert dynamic values such as outstanding fees, student details including course, class and attendance.
Select the bookmark that you’d like to use form the dropdown and click on Add Bookmark to place it in the template.
Click on OK to save it.

Send SMS
SMS can be sent individually for students or homestay providers or in bulk through Student enrolments, Homestay request/placements, Homestay Providers and Survey. The sent messages are automatically recorded in the recipient's diary.
Send Single SMS
Go to the student or homestay provider detail and click on Send SMS in Contact.
Select a SMS template for this SMS or click on Custom SMS in Options to create custom message.
Select options for this message.
Publish to Student Portal STUDENT ONLY : Select this option if you want to make this entry available for the student on the Student Portal.
Default Number: Select the recipient’s default number to receive the message.
Click on SMS Merge to send it.

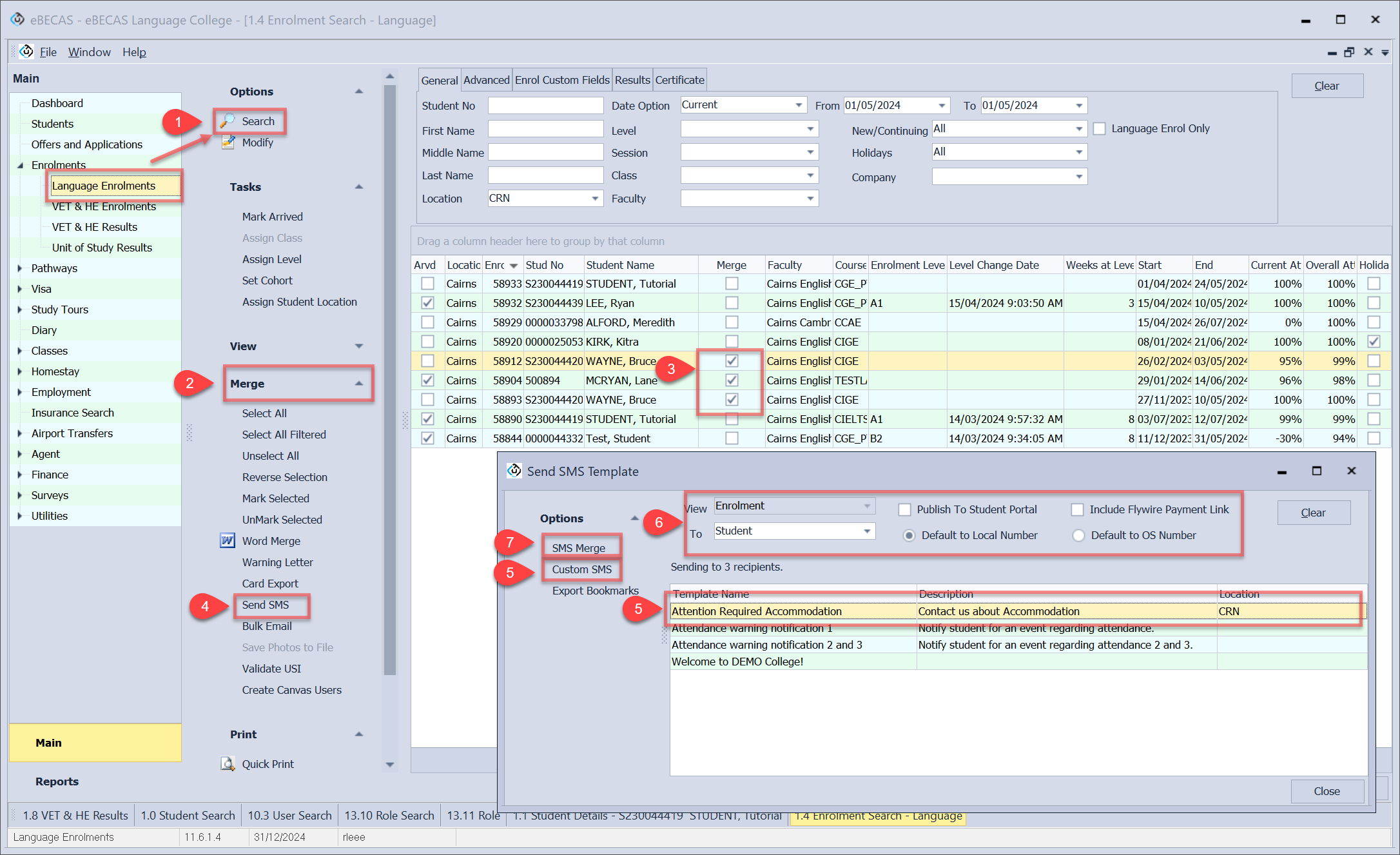
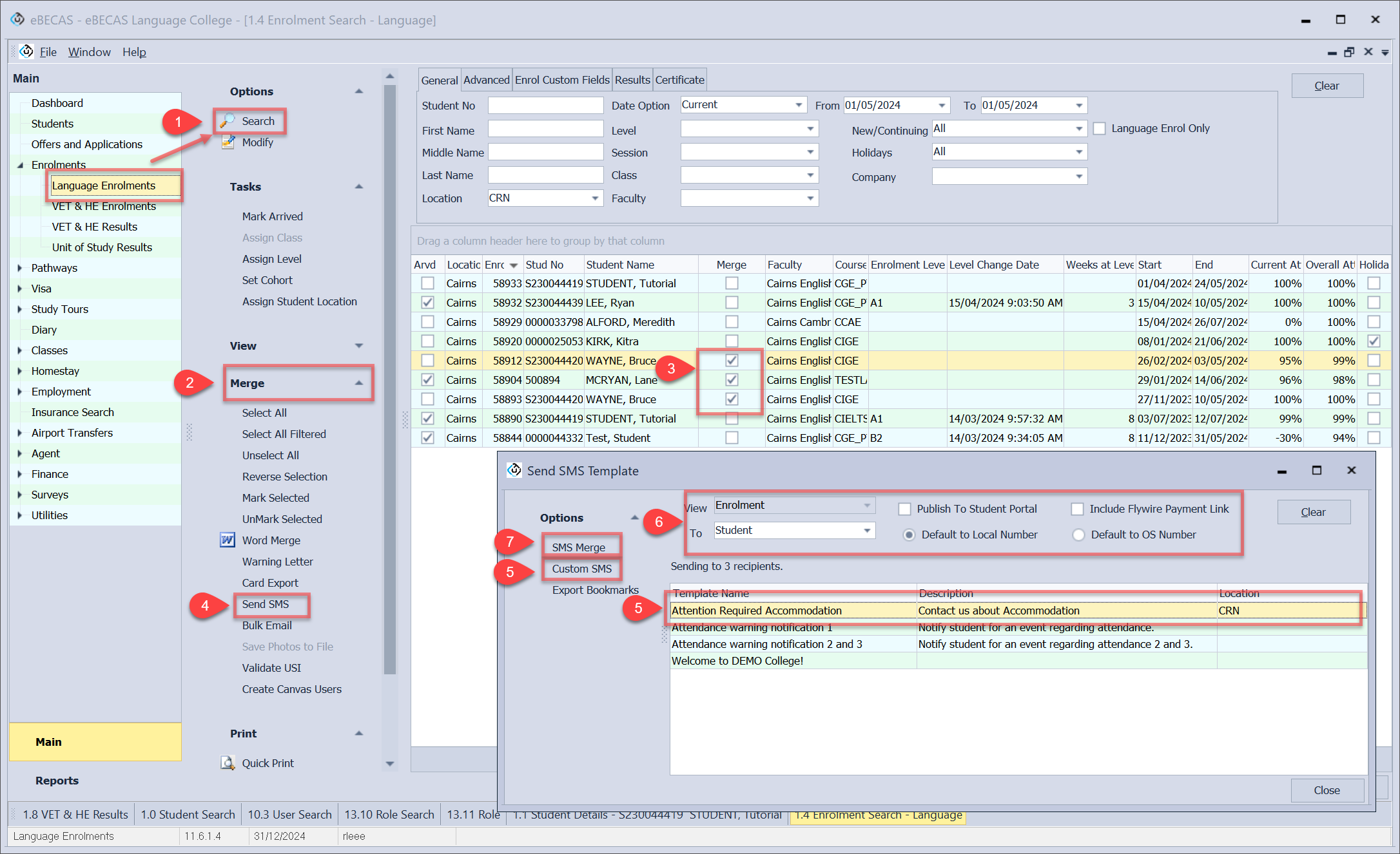
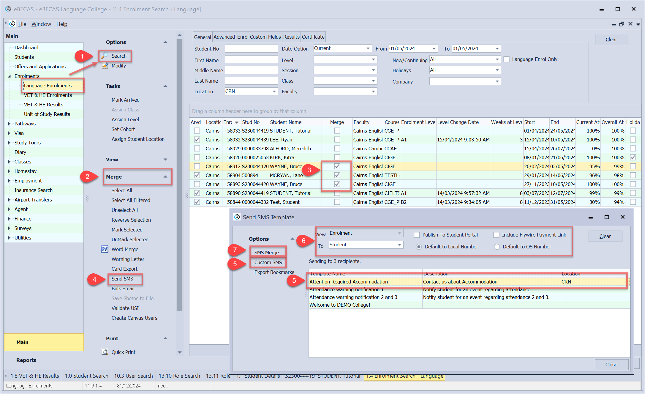
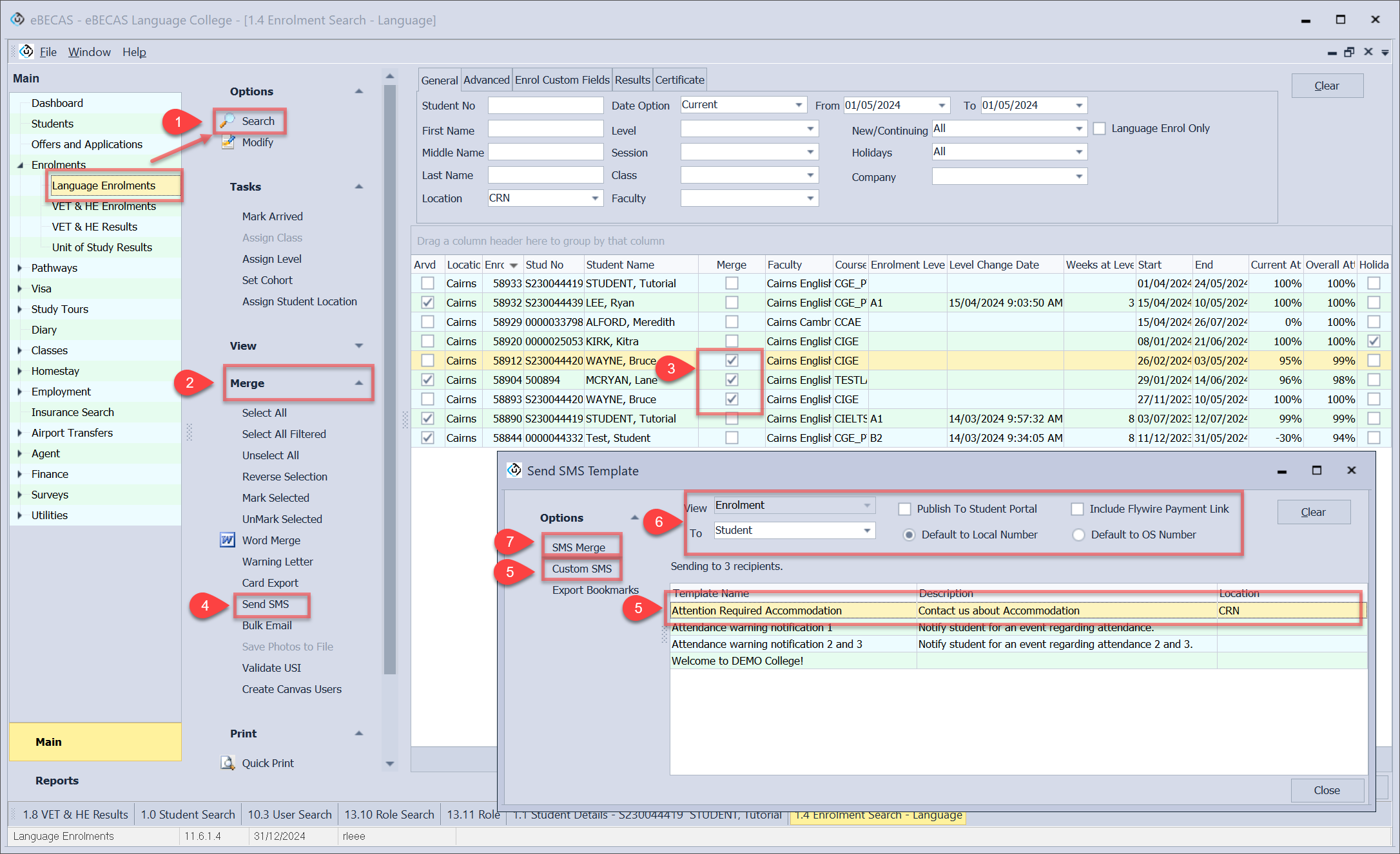
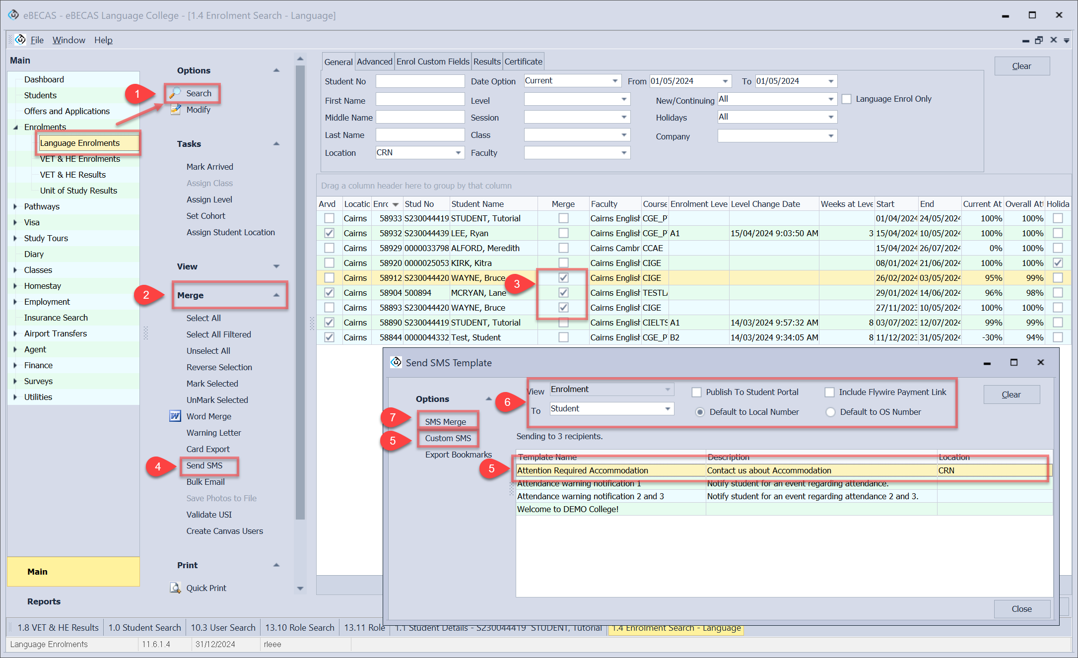
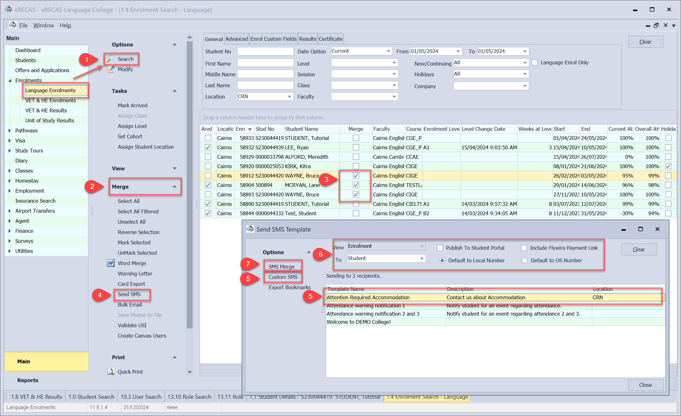
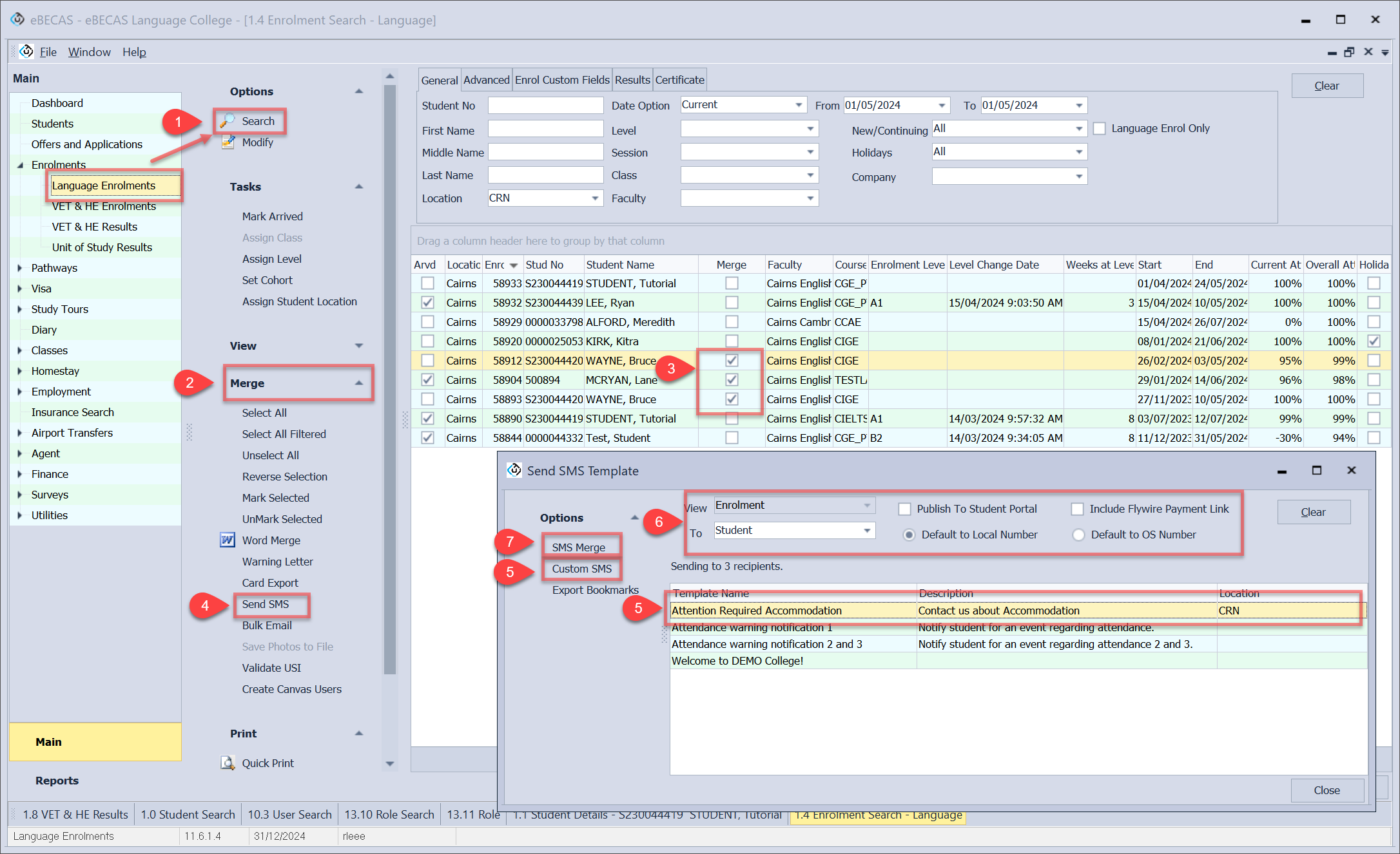
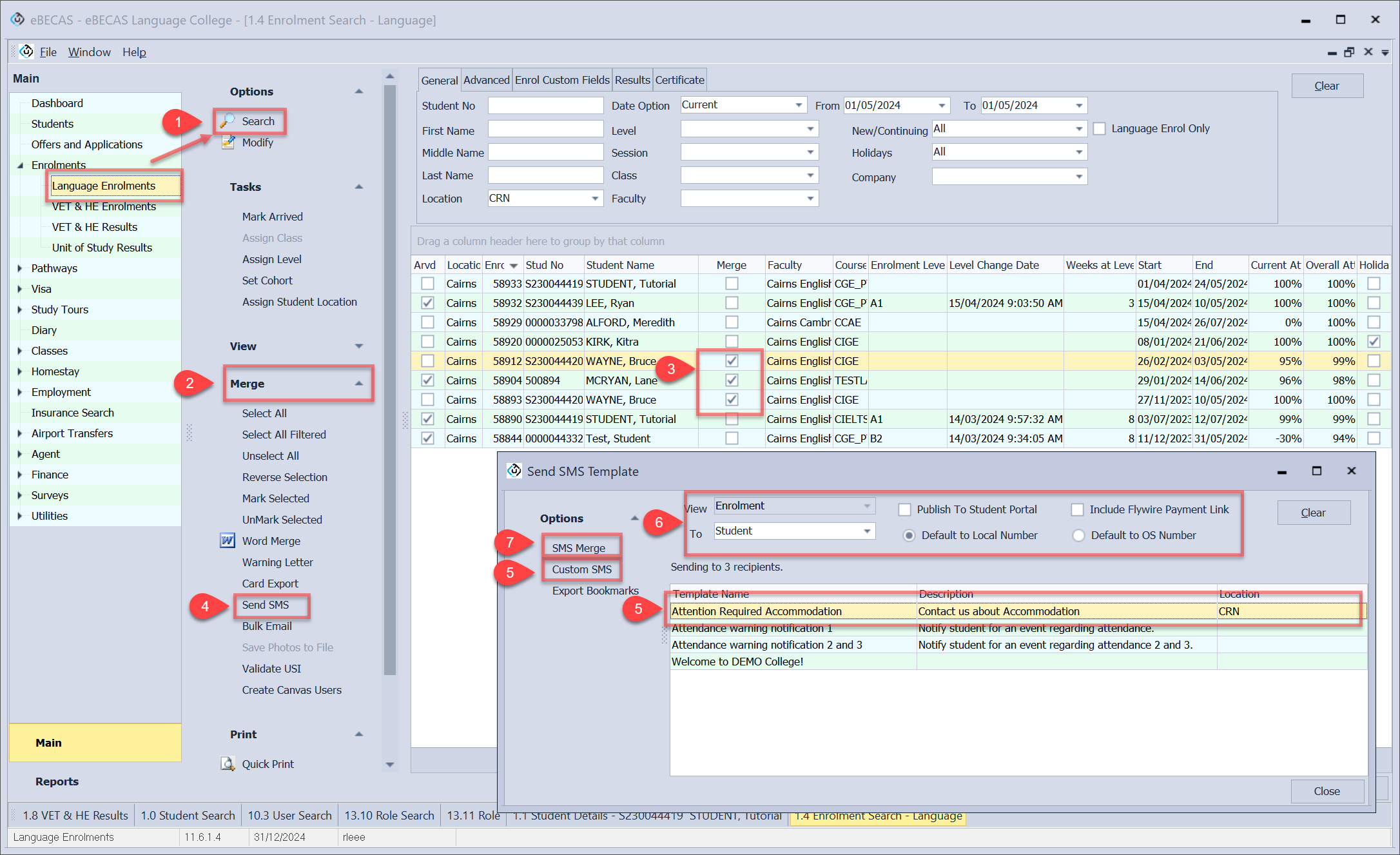
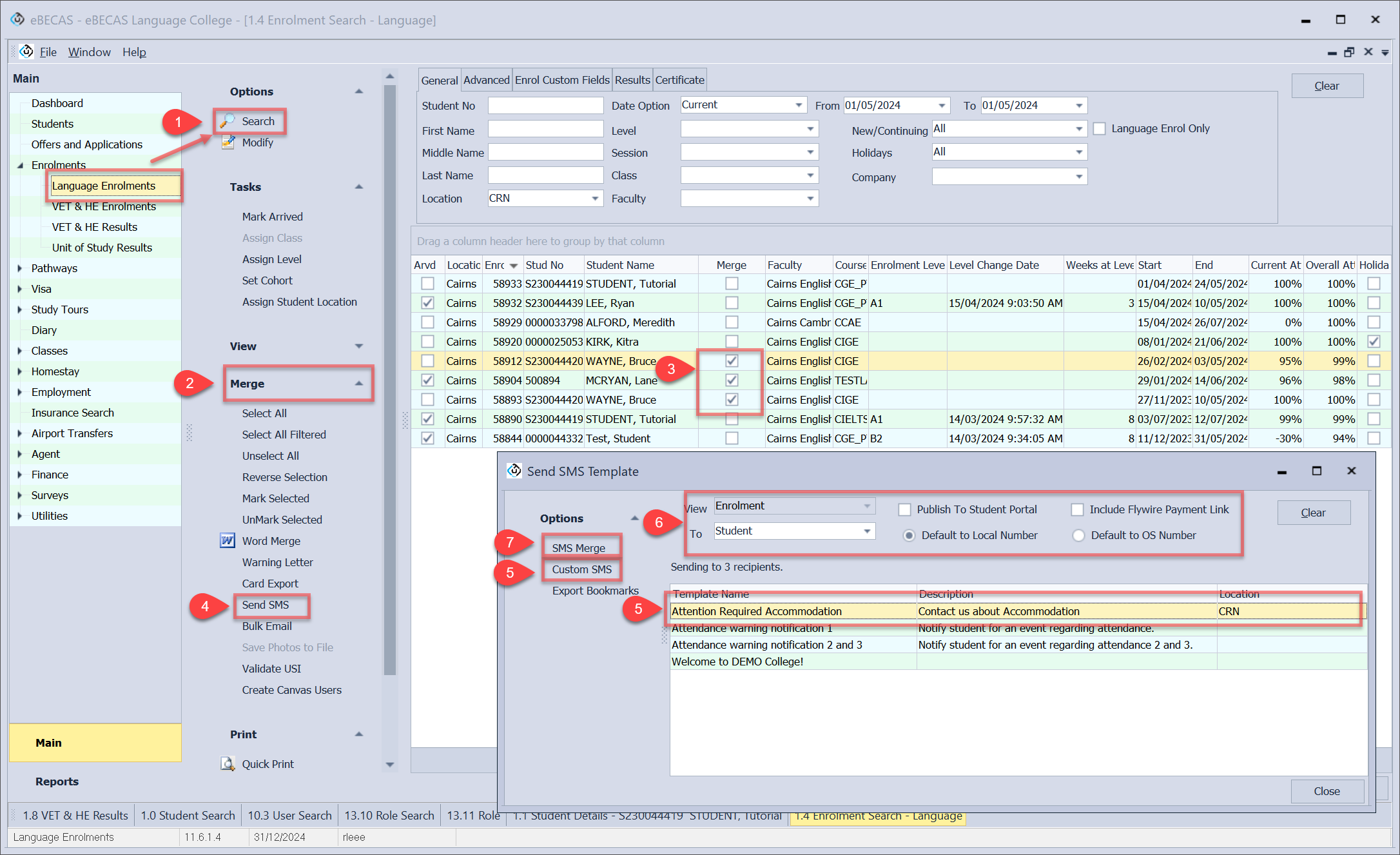
Send Bulk SMS
Go to the search window of the desired object and search for the records you wish to send SMS to.
Click on Merge in the side menu, and the Merge column is displayed on the grid.
Select the records you want to send the messages to (you can filter the grid by any field – right click the column title bar)
Click on Send SMS in Merge menu.
Select a SMS template for this SMS or click on Custom SMS in Options to create custom message.
Select options for this message.
Message To: Select the recipient for this text message. The type of recipient varies depending on the object.
Publish to Student Portal: Select this option if you want to make this entry available for the student on the Student Portal.
Include Flywire Payment Link ENROLMENT OBJECT ONLY : Select this option if you want to include payment link into the message through the payment link bookmark.
Default Number: Select the recipient’s default number to receive the message.
Click on SMS Merge to send it.
