February 2024 Updates
Welcome to February 2024 Updates! This month's update brings new features and improvements to ensure a smoother and more efficient usage of the system.
Significant Performance Improvement in 9.41 Schedule Payments for Agent Commissions
BETA VERSION 11.6.0.2
Based on your valuable feedback about the extended loading times of the entries on the (9.41) Schedule Payments screen for Agent Commissions, we've made major updates which resulted in significant performance improvements. With this update, loading these entries only takes few seconds, even for large data sets.
This update is now in beta and has been made available to a select group of users. Should you wish to enable this feature for your college ahead of its general release, please reach out to our support team.
Update to 12.010 Attendance Monitoring Report
VERSION 11.6.0.7
The 12.010 Attendance Monitoring Report has been updated for improved consistency and accuracy. The Visa Options filter now looks at the visa linked to enrolments directly, rather than aligning visas based on their dates. This change ensures the report more accurately reflects user-entered data.
Display of All Units in Class Details in Enrolments
VERSION 11.6.0.2
The Class Details tab in the Enrolments has been updated to display all units instead of only units with Completed and Not Studied status.

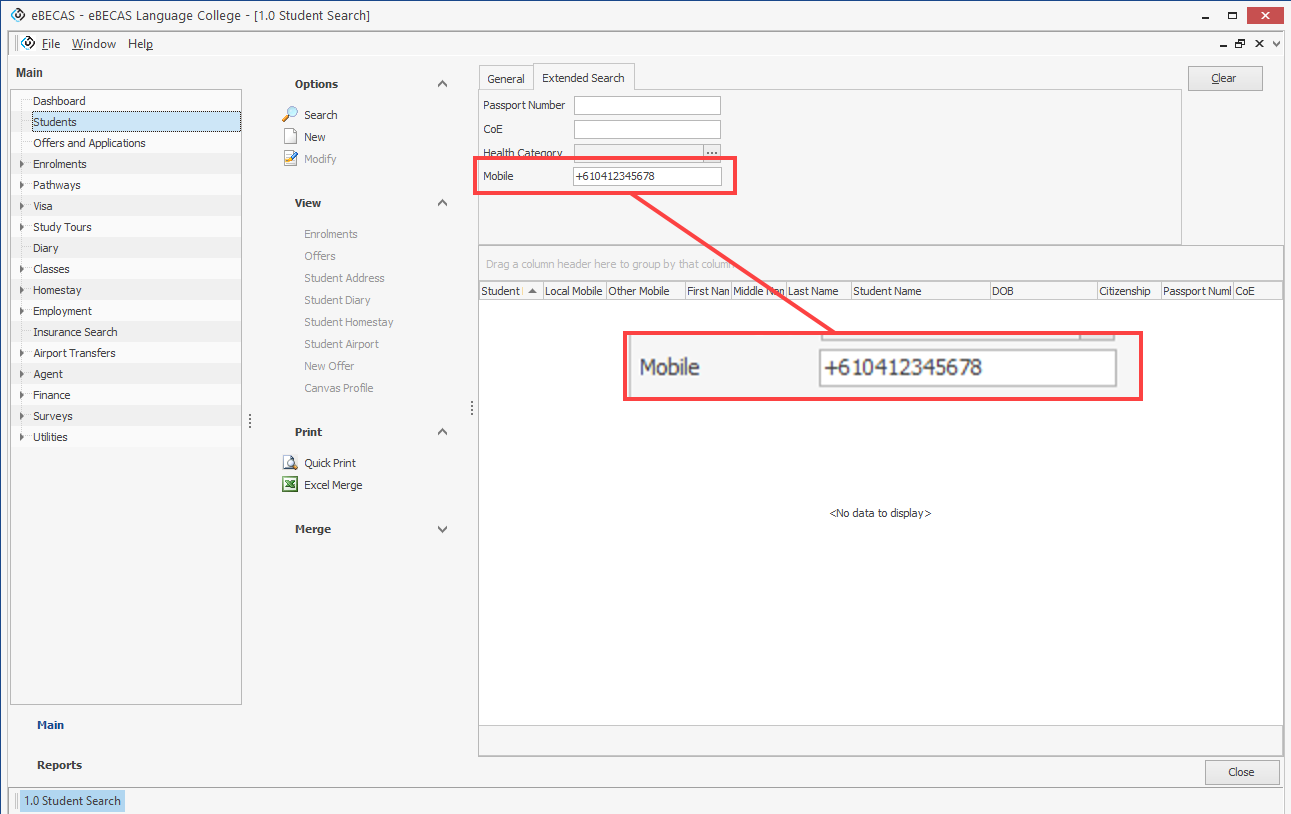
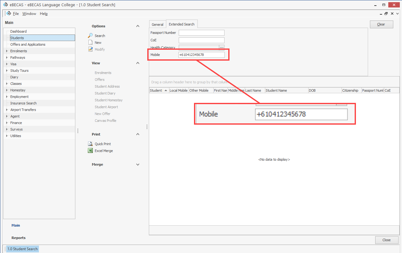
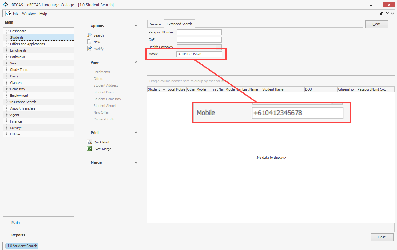
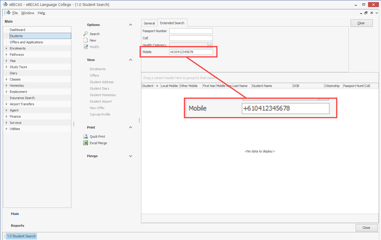
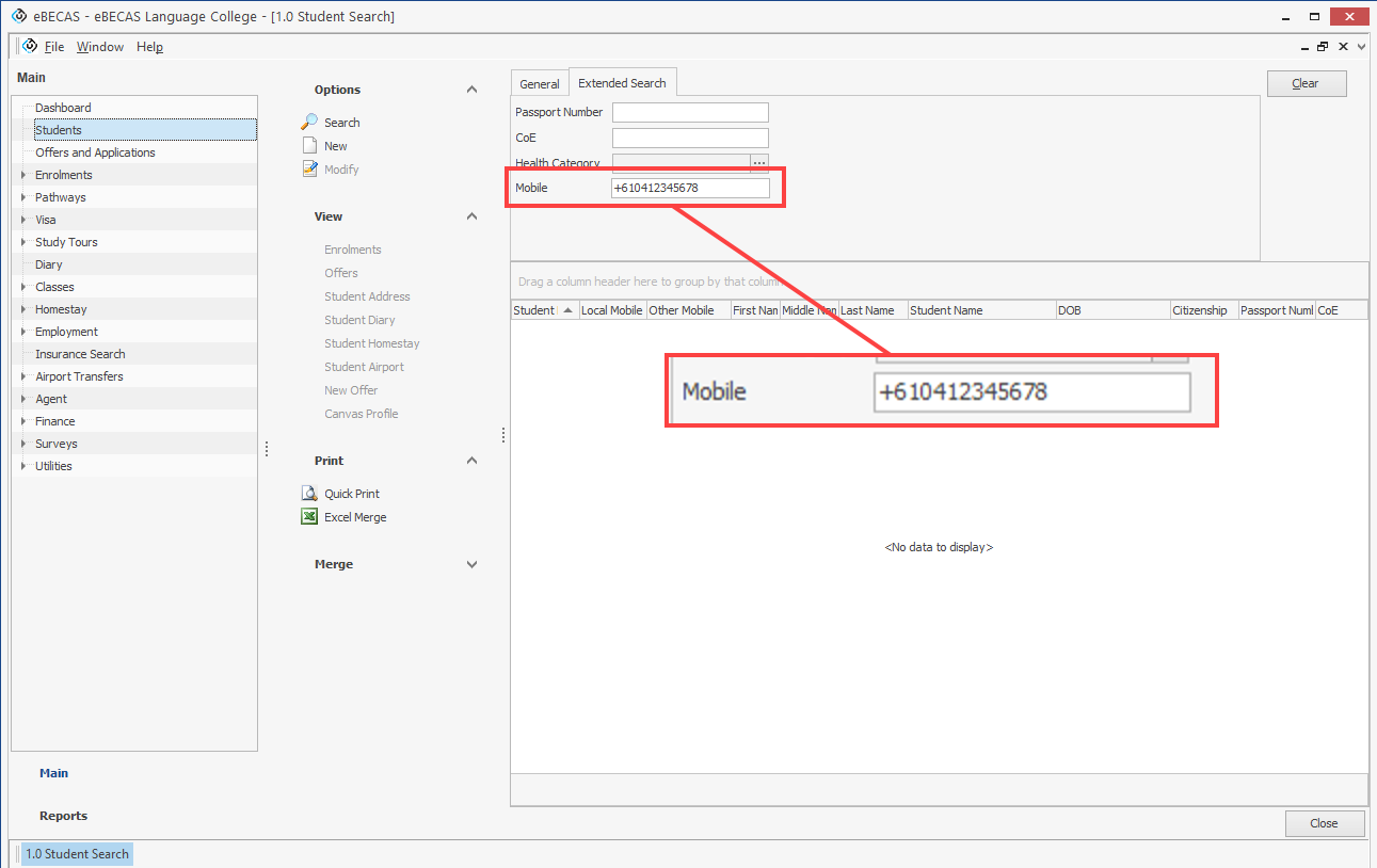
Search Students by their Mobile Numbers
VERSION 11.6.0.4 NEW FEATURE
A Mobile search box has been added to the Extended Search for Students, enabling the search for students using their Local or Other mobile numbers (including symbols like '+', '-').

Import Order Change for 18.1 Results Import
VERSION 11.6.0.4
The sequence for importing VET Results and Assessments simultaneously has been adjusted in the 18.1 Vet Results Import. The system will now import Assessments first and Results later in the same process.
This allows users to update Assessments for the imported Results in a single import, eliminating the need for the previous two-step import.
Invoices Due Report Now Available in the API
API
The Invoices Due Report has been added to our API.
Access the report using the following endpoint:
/api/report/invoicesdue
For more details about the reports available, go to the Reports page.
Provider's Address State Field Added to 12.016 Homestay Student Report
VERSION 11.6.0.4
The Address State Field was added to the 12.016 Homestay Student Report.
Enhanced Import Template Creating Process for Data Loader
VERSION 11.6.0.2 DATA LOADER ADD-ON
The Import Template creation process has been enhanced in the Data Loader.
Note the following:
The system will ask for the location and name of the template to be saved before creating. This change aims to prevent issues where the process was interrupted due to the file with duplicate names already in use and opened.
The created template will have the same name as the import config file by default, along with the spreadsheet extension (*.xlsx).
The Include Column Details option is activated by default. This option adds description for each field in the third row of the created template.

Last Name Capitalization in Student Name Field
VERSION 11.6.0.5 BUG FIX
The issue about the Student Name field where the Last Name was not displayed in capitals when a Middle Name was entered, has been fixed. The Last Name will be consistently displayed in capitals from this update.
Entry Deselection Issue in 9.41 Schedule Payments
VERSION 11.6.0.3 BUG FIX
The issue where entries selected using the Select All or Select All Filtered buttons in 9.41 Schedule Payments were automatically deselected, has been resolved.
The Select All and Select All Filtered buttons correctly choose the intended entries.
