Canvas Integration: Results
You can update the results and the VET outcomes (eBECAS only) for subjects/modules based on the results from Canvas courses. This will allow you to keep the academic records of your students up-to-date efficiently.
The results for Canvas courses can be synced with the results and VET Outcomes for subjects/modules.
For this process to work, you need to first map the Canvas grades with the eBECAS/EDMISS results. If you have not done so, see the following link for instructions on how to do this mapping: Canvas Integration: Grades
Throughout this article, the term 'result' is used to refer to the results for a subject/module in eBECAS/EDMISS.
The result for a Canvas course can be mapped with a result for a subject/module in eBECAS/EDMISS.
The result, result status, VET outcome (eBECAS only), mark and percentage mark for a subject/module in eBECAS/EDMISS can be updated based on the mapping of the Canvas grades.
Only grades for Canvas courses that use a grading scheme can be mapped with a result, result status and VET outcomes for subject in eBECAS/EDMISS. For other grading options in Canvas, only the mark and percentage mark can be updated.
The sync process for results is just one way. eBECAS/EDMISS gets the data but it does not create/edit/delete the scores or grades in the Canvas courses.
Configuration
There are some settings available to manage the sync of results between Canvas courses and BECAS/EDMISS subjects/modules.
To explore these options:
Go to Utilities > Setup Configuration.
From the Setup Configuration window, go to Setup > Canvas LMS Integration.
Go to the section: Assessments and Results. Setup the settings as required:
Sync for Classes current [ ] days back in history: You can set the range of days to sync with Canvas for the Sync All option in Canvas Element Search. You may select up to a maximum of 100.
Map Canvas Score to eBECAS/EDMISS Percentage Mark: If enabled, you can update the percentage mark for the subject result with the respective score from the Canvas Course. This setting will also determine the update of the percentage mark for the results at the assessment level (see Canvas Integration: Assessments for more details)
Map Canvas Score to eBECAS/EDMISS Mark: If enabled, you can update the mark for the subject result with the respective score from the Canvas Course. This setting will also determine the update of the mark for the results at the assessment level (see Canvas Integration: Assessments for more details).
Do not sync Assignments that do not count to final mark: If enabled, assignments in eBECAS will not synchronize with those in Canvas, even if the
Do not count this assignment towards the final gradesetting is selected in Canvas Assignment settings. If not enabled, assignments will be synchronized regardless of theDo not count this assignment towards the final gradesetting in Canvas.Sync Assignments when syncing Submissions (can be slow): When enabled, Sync Submissions will first run Sync Assignments, followed by Submissions. This option may slow down the Sync Submissions process.
Canvas Submissions - Only Sync Graded since last sync: When enabled, Sync Submissions will only get submissions with a Graded At date later than the last sync date.

Sync Course Results
Although the Canvas course results are sync on a scheduled basis, there are different methods that you can use to trigger this process manually (in most situations you will not need to trigger this process manually).
The methods described below are only necessary when you cannot wait for the automated sync process to occur.
Syncing results will import the results for Canvas courses and will make them visible on the related subject result in eBECAS/EDMISS.
Syncing the results will import the results but it will NOT update the subject result and outcomes. To update the results and outcomes see the section Update Results.
Sync Results For All Students
Follow the steps below to sync the results for Canvas courses:
Go to Utilities > Canvas > Canvas Elements.
From the Sync Options side panel, click on Sync Results. This will import the latest results for the relevant courses in Canvas.

Sync results for a single student
If you need to sync the results for a single subject for a particular student:
Go to the result that you want to sync the results for.
Click on the Canvas tab.
From the Canvas side panel, click on Sync Enrolment Details. This will sync the all the enrolment details including the results for the respective Canvas course. You can see the course grades on the Grades section.

Sync Results in Bulk Students for a Class
You can sync the subject results in bulk for all the students that are assigned to a class that is linked with a Canvas course/section. To do so:
Go to Classes > VET & HE Classes.
Using the filters, search for the class of interest. Use the 'Canvas Link' filter to display only the classes that are linked with a Canvas course/section.
From the grid, click on the class that you want to sync the submissions for.
From the Class side panel, click on Results. The Class Result Entry window will display.

On the Class Result Entry window, click on 'Find'. The results for each student in that class will display.
Click on the button 'Sync Canvas Results'. A result with the syncing process for each student will display in a pop-up window.

Close the sync submissions result window.

The results for all the students in that class have been synced.
Sync Results in Bulk Classes
You can sync the subject results in bulk of classes for all the students that are assigned to selected classes that are linked with a Canvas course/section. To do so:
Go to Classes > VET & HE Classes.
Using the filters, search for the classes of interest. Use the 'Canvas Link' filter to display only the classes that are linked with a Canvas course/section.
Click on Merge in the side panel to show Merge column in the grid.
From the grid, click on Merge column for the classes that you want to sync the submissions for.
From the Merge side panel, click on Sync Canvas Results. A result with the syncing process for each student will display in a pop-up window.

Close the sync submissions result window.

The results for all the students in that class have been synced.
Sync Results in Bulk through Results
You can also sync the results for multiple subjects and for multiple students at the same time. To do so:
Go to Enrolments > VET&HE Results.
Use the filters to locate the results that you want to sync.
Click on Merge on the side panel. The panel will expand and the column Merge will be added to the grid. Use the Canvas Enrol column to identify the results that you can sync (results that are not linked to Canvas cannot be synced).
Using the Merge column, select the results that you want to sync.
From the Canvas side panel, click on 'Sync Canvas Results'. The selected results have been synced.

Map Results in Bulk through Canvas Elements
You can also map all results in bulk through Canvas Elements.
Go to Utilities > Canvas > Canvas Elements.
If needed, use the Sync option to sync the desired elements as needed.
Click the Map Results button to start the mapping process.

View Results
After the Canvas results (scores and grades) for a subject/module have been synced (see the section Sync Results for more details), there are multiple ways that you can see them in eBECAS/EDMISS.
To do so:
View Detailed Single Canvas Results
To see the Canvas results for a single subject for a particular student:
Go to the result that you want to see the assessments for.
Click on the Canvas tab. The results for the related Canvas course will display on the Grades section.

You can also view the Canvas final score and grade form the Details tab.
Go to the result that you want to see the assessments for.
Click on the Details tab. The results for the related Canvas course are displayed on the Canvas section.

View Canvas Results For a Class
To view the Canvas results for a class:
Go to Classes > VET & HE Classes.
Using the filters, search for the class of interest. Use the 'Canvas Link' filter to display only the classes that are linked with a Canvas course/section.
From the grid, click on the class that you want to sync the submissions for.
From the Class side panel, click on Results. The Class Result Entry window will display.

On the Class Result Entry window, add the following columns to the grid: Canvas Grade, Canvas Score.
Select the option Overall to display the overall results for the class.
Click on 'Find'. The results for each student in that class will display. On the grid, you can update individually other fields based on the Canvas results. However, you can automate this process (see Update Results for more details).

View Multiple Canvas Results
You can also view the Canvas results for multiple students for multiple subjects. To do so:
Go to Enrolments > VET&HE Results.
Add the following columns to the grid: Canvas Score, Canvas Grade and Canvas Enrol.
Use the filters to locate the results that you want to see.
The Canvas results will display in the Canvas-related columns. On the grid, you can update individually other fields based on the Canvas results. However, you can automate this process (see Update Results for more details).

Update Results
Syncing the Canvas results do not automatically update the respective results for the subject/module in eBECAS/EDMISS. This section will explain the requirements and the different methods available to do this update.
Requirements
To update the subject results in eBECAS/EDMISS with the results from a Canvas course, make sure you have done the following:
You have mapped the grades with the result codes. See Canvas Integration: Grades for more details.
You have enabled the settings to update the mark and percentage mark. See the section Configuration for more details.
When updating the subject results using any of the following methods, the results for the assessments in the subject will also be updated. See Canvas Integration: Assessments for more details about assessments.
Update Subject/Module Results individually (Manual Method)
Go to the result that you want to update the results for.
Click on the Details tab.
From the Canvas side panel, click on 'Update eBECAS Results'.

Update Subject/Module Results in Bulk for a Class (Manual Method)
Go to Classes > VET & HE Classes.
Using the filters, search for the class of interest. Use the 'Canvas Link' filter to display only the classes that are linked with a Canvas course/section.
Select the class that you want to update the results for.
From the Class side panel, click on Results. The Class Result Entry window will display.

On the Class Result Entry, click on 'Find'. The results for each student in that class will display.
Click on the button 'Update eBECAS Results'.
The results for the students for that particular subject are now updated.

Update Subject/Module Results in Bulk Classes (Manual Method)
Go to Classes > VET & HE Classes.
Using the filters, search for the classes of interest. Use the 'Canvas Link' filter to display only the classes that are linked with a Canvas course/section.
Click on Merge in the side panel to show Merge column in the grid.
From the grid, click on Merge column for the classes that you want to update the results for.
From the Merge side panel, click on Map Canvas Results. A result with the updating process for each class will display in a pop-up window.

Close the canvas class results mapping window.

The results for all the students in that classes have been updated in eBECAS/EDMISS.
Update Subject/Module Results in Bulk (Manual Method)
You can also update the results in bulk for multiple subjects and multiple students at the same time.
To do so:
Go to Enrolments > VET & HE Results.
Using the filters, search for the results that you want to update the results for.
Click on Merge on the side panel. The panel will expand and the column Merge will be added to the grid.
Using the Merge column, select the results that you want to update. Be aware that only results that are mapped to a Canvas course can be updated. You can use the Canvas Enrol column to identify the records that can be updated.
From the Canvas side panel, click on 'Update Results'. The results for the selected results have been updated with the results for the associated Canvas course.

Lock Canvas Results
If there are specific Canvas course results that you do not want to be synchronized anymore, you can lock them using the Lock Canvas Results option to prevent further syncing. They will not be synchronized again until the Lock Canvas Results option is disabled.
Lock Canvas Results for a Single Result
Go to the result that you want to lock the result sync for.
Navigate to Details tab and click on the Lock Canvas Results option to activate it.
Click on OK to save.

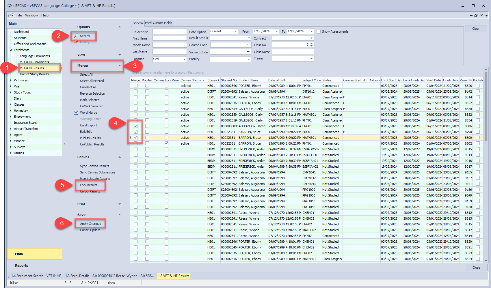
Lock Canvas Results in Bulk Results
Go to Enrolments > VET & HE Results.
Using the filter, search for the results of interest.
Click on Merge in the side panel to show merge column in the grid.
From the grid, click on Merge column for the results that you want to lock sync.
In the Canvas menu, click on Lock Results.
Click on Apply Changes in the Save menu to save the update.
