April 2024 Updates
As we gear up for the launch of our next-generation web-based platform (eBECAS/EDMISS Next Generation), significant enhancements have been implemented across our system. Although many of these new features and improvements are behind-the-scenes and might not be directly visible or available within the desktop application (eBECAS/EDMISS Classic), we've introduced the following updates to the desktop version.
As of April 2024, we have:
commenced the release of version 12 to a selected group of customers.
given customers in our Beta Program access to the Next Generation Web app.
Updates to Offer Holidays
VERSION 12.0.0 BETA
Holidays can be applied to an offer in two different ways:
At the faculty level: These holidays apply to all the offers with courses under the faculty. These holidays can be of type ‘Extend’ or ‘No Extend’.
At the offer level: These holidays are added directly to the offer and only impact that offer. These holidays are always of type ‘Extend’.
In previous versions, the offer-level holidays were managed under the offer item window.

As holidays added to an offer, impact all the courses in the offer, and not only the course where the holidays were created from, we have extracted the offer holidays to a new ‘Holidays’ tab in the offer. In this way you can now see all the holidays that impact the offer (including the faculty holidays) in one single place.

[1.61 Offer and Application Details]
Users Readiness to Use eBECAS/EDMISS Next Generation
VERSION 12.0.0 BETA
Users' profiles need to meet new minimum requirements before they can use the web app. To make this process as easy as possible for administrators, a new feature has been added to check the readiness of users for the Next Generation version.
In 10.3 User Search, you can quickly see if a user is ready to use the Next Generation version through the Web Ready column, and in 10.4 Modify User Details, you can find details through the Next Gen Web Requirements section.

[10.3 User Search]

[10.4 Modify User Details]
Users must meet the following requirements to use the Next Generation version:
Initials: Users must have their Initials entered and they must be unique in the system (including inactive users).
Email: Users must have a valid email address and it must be unique in the system (including inactive users).
Username : Usernames must be at least 5 characters and it must be unique in the system (including inactive users).
User Type : Users must be of type Administrative.
Additional Validation for the Users Details
VERSION 12.0.0 BETA
Additional validation has been added when creating/modifying users in 10.4 Modify User Details. Now, the user's initials must be unique within the system (including inactive users) and can have up to 5 characters.
New Options on the Send Email Template and Bulk Email Form
VERSION 12.0.0 BETA
Due to the redesign of the templates engine, the templates between the Classic (Desktop) version and the Next Generation (web) version are incompatible. However, templates created in the Next Generation version are available and can be used from the Classic version but not the other way.
To view/use the Next Generation templates in the Desktop version, select the NextGen Merge options from the Merge windows:

[ Send Email Template ]

[ Bulk Email ]
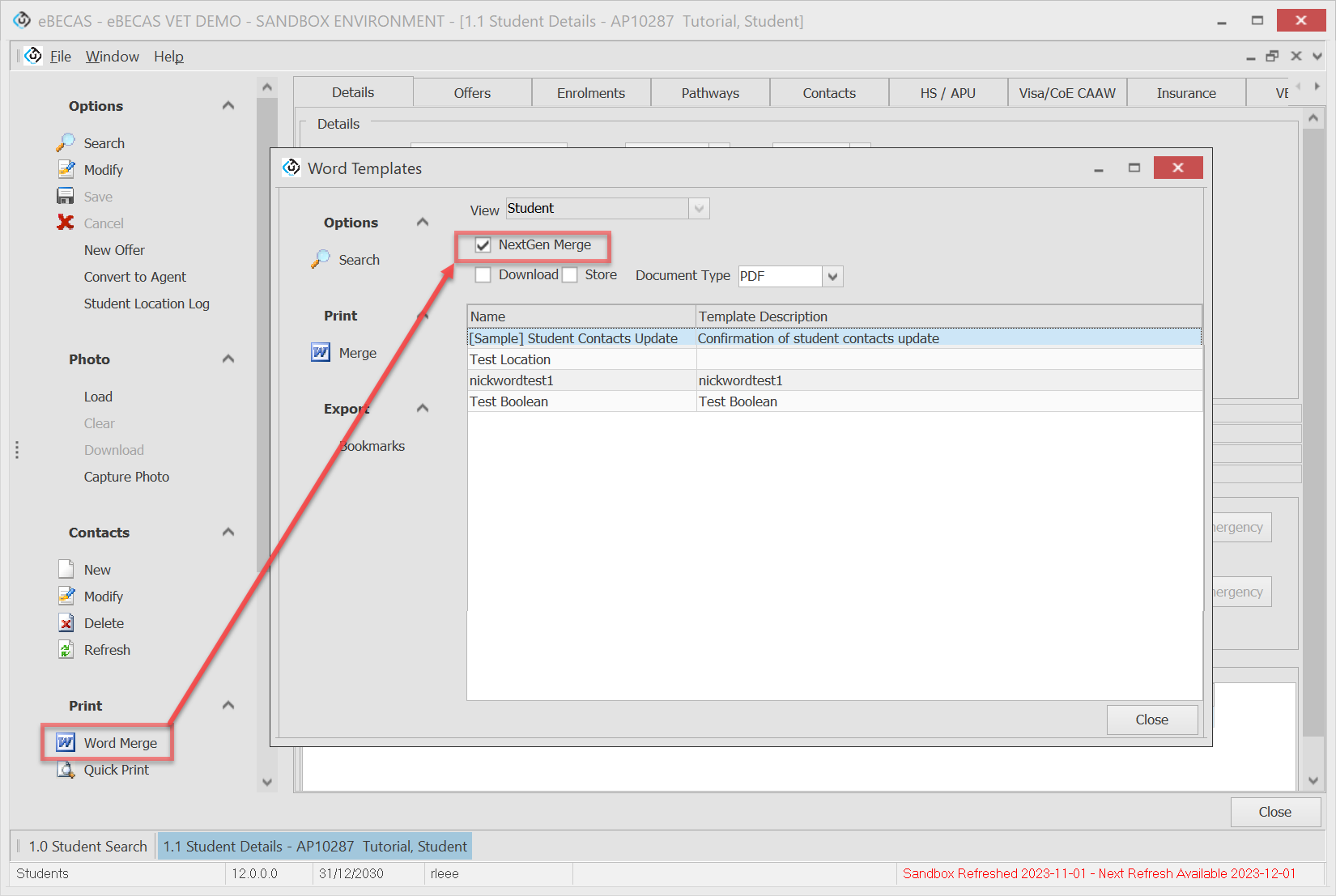
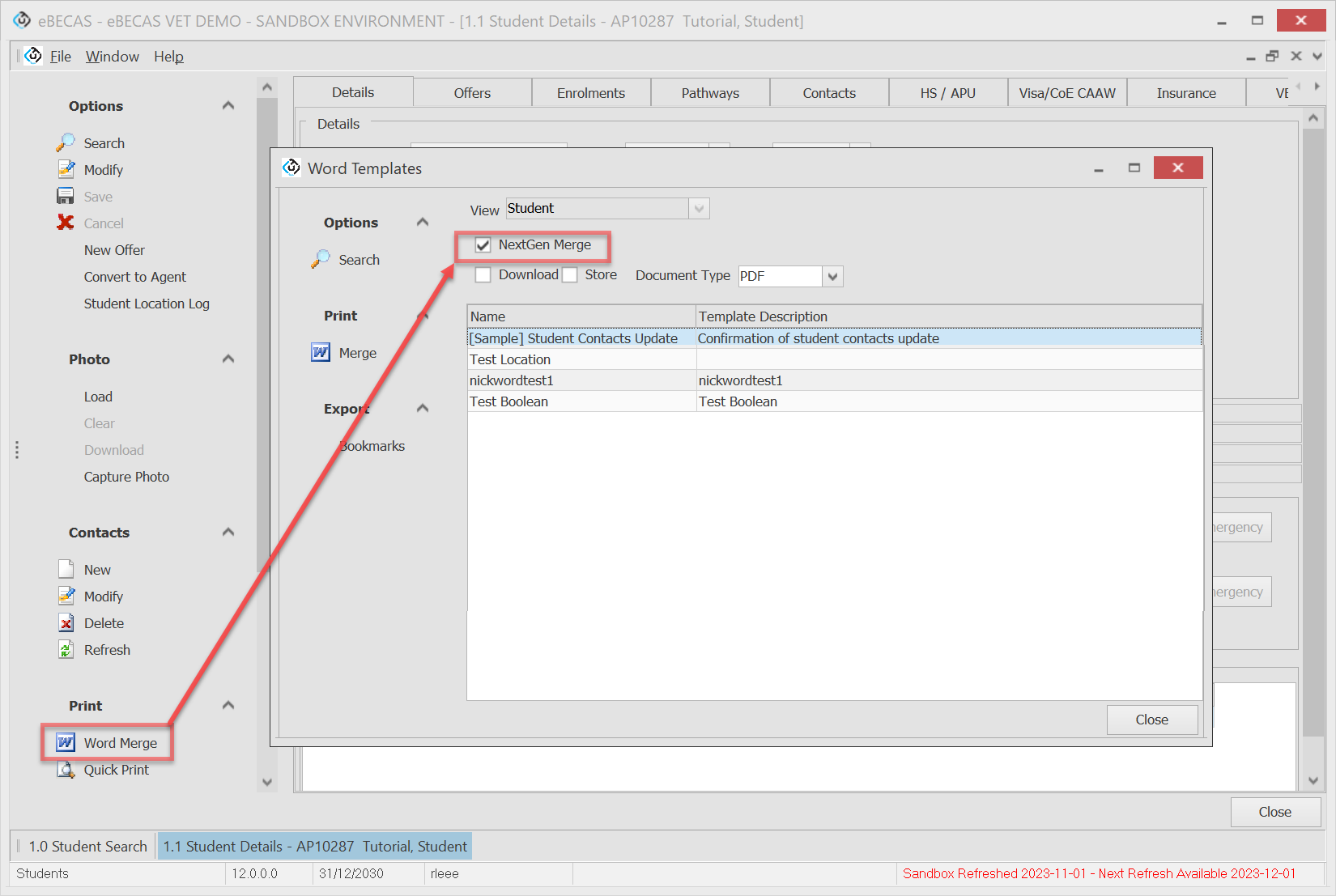
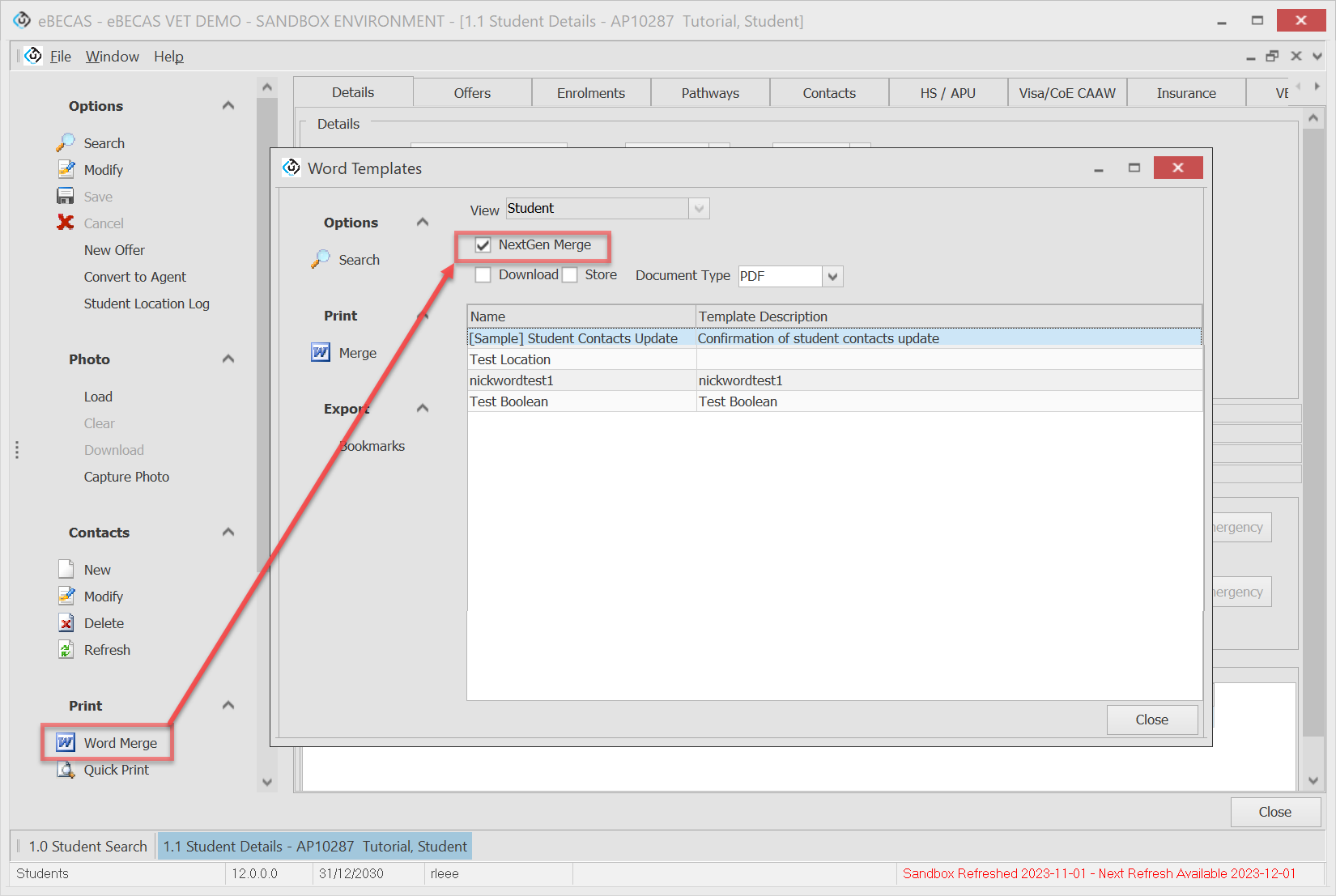
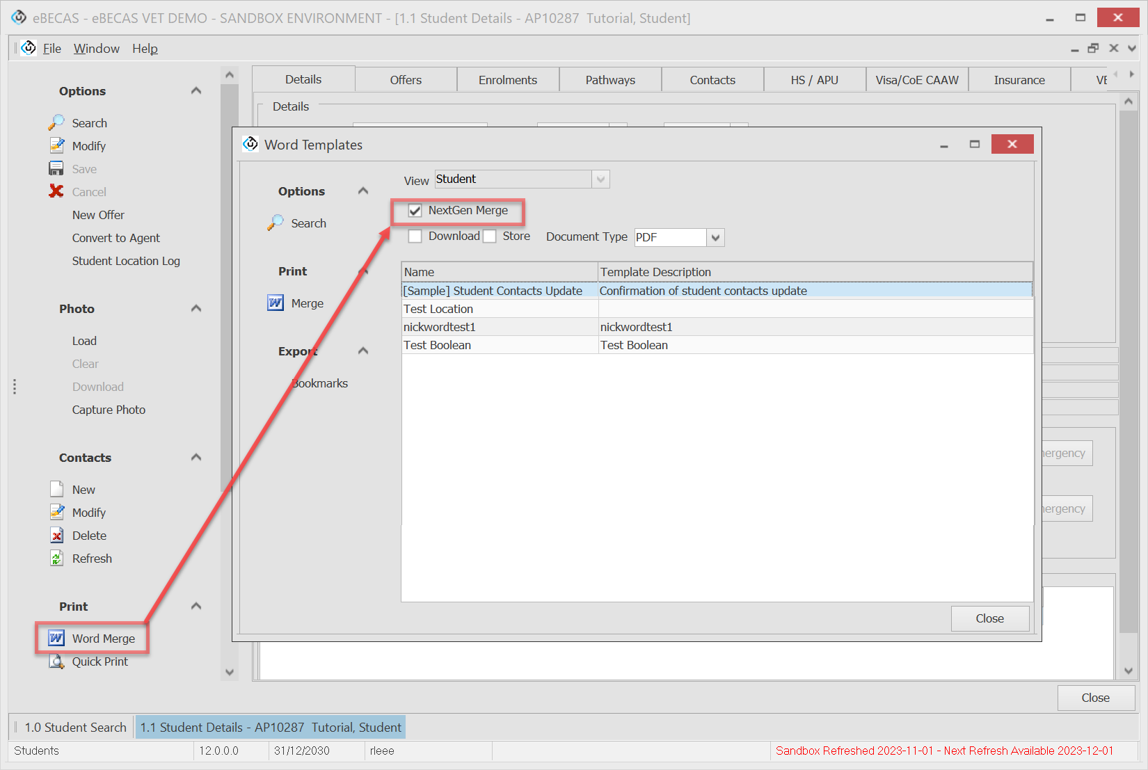
New Options on the Document Merge Form
VERSION 12.0.0 BETA
As with email templates, document templates created in the Next Generation version can be users in the desktop version to merge documents.
To view/use available NextGen templates in Desktop version, select the NextGen Merge options within the Word merge forms.

[ Word Merge ]
New Logic for Calculation of Weeks at Level
VERSION 11.6.1.2 LANGUAGE ONLY
The logic for calculating Weeks at Level has been updated. Previously, Weeks at Level were only calculated for the current enrolment, even if the student's Language Level was entered before the start of an enrolment (and entered during a previous enrolment). Now, Weeks at Level include study weeks from previous enrolments before the current one.
Note: Holidays and non-study weeks between enrolments are still excluded from the count.